1) METODO 1 - FATTURAZIONE MANUALE
Aprire l’elenco ‘Documenti
Click sul tasto ‘Nuovo’
Inserire tipologia FD
Inserire a data, la serie ed il numero
Inserire il cliente
Click sul tasto ‘Import da documento’
Spuntare i DDT da fatturare
Click sul tasto 'Importa'; click su Sì
Salvare con F10 o con Salva e Chiudi
2) METODO 2 - FATTURAZIONE AUTOMATICA E MASSIVA
Aprire l’elenco Magazzino
Selezionare ‘Generazione Fatture Differite’
Definire il periodo che si vuole fatturare
Definire la data che si vuole dare alle Fatture Differite
Selezionando Brogliaccio sarà possibile vedere in anteprima una panoramica dei documenti che saranno generati.
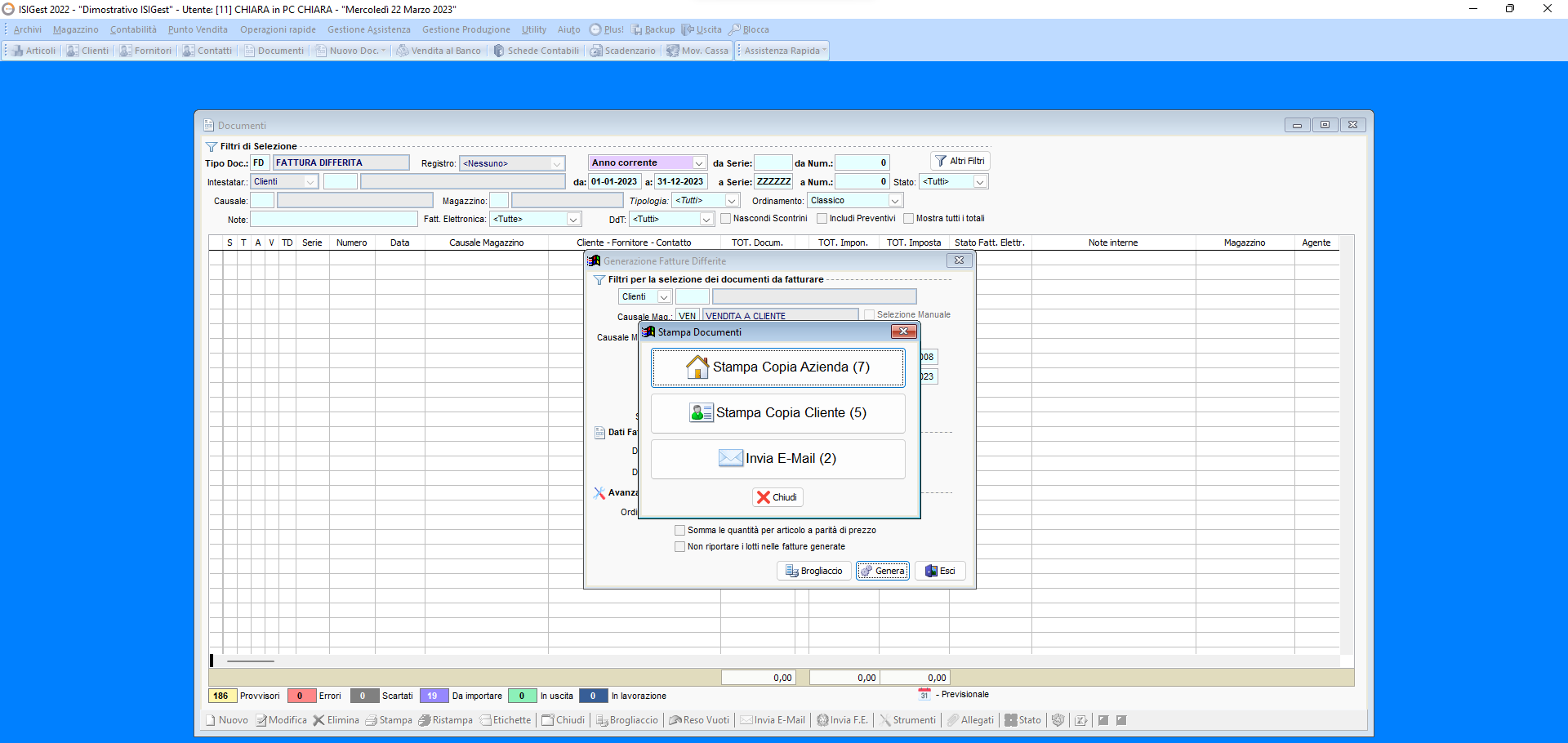
Click 'Genera' per procedere con la generazione delle fatture
Click su 'Si'
Se presente la mail nella scheda anagrafica dei clienti, sarà possibile inviare automaticamente le copie cortesia.
Ogni F.D. avrà all'interno il riferimento ai documenti di trasporto che si stanno fatturando.
Bisognerà procedere manualmente all'invio dei documenti all'Agenzia dell'Entrate.


