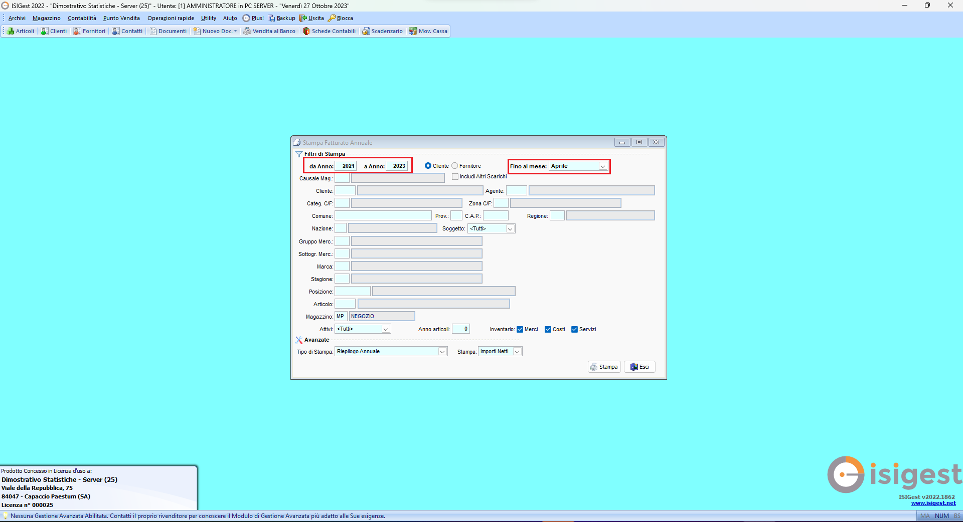
Selezionare Magazzino > Stampe > Fatturato Annuale
Definire il periodo di analisi negli appositi campii.
È consigliabile valorizzare il box “fino al mese di" con il mese in cui si sta operando.
Per visualizzare la statistica a video, bisogna selezionare “Stampa" e “Anteprima“
Nella tabella “Fatturato Mensile" compare il fatturato raggiunto ogni mese negli anni filtrati precedentemente; è possibile quindi vedere in percentuale se c’è stato un aumento del fatturato o viceversa.
Nelle tabelle “Fatturato trimestrale" e “Fatturato Quadrimestrale" compare lo stesso tipo di dato ma considerando rispettivamente il trimestre o il quadrimestre.
Le tabelle relative al fatturato progressivo, mostrano l’andamento del fatturato nel corso dei mesi per ogni anno preso in analisi.

