Selezionare Magazzino > Stampe > Statistica Venduto
Definire il periodo di analisi negli appositi campi
Valorizzando i campi presenti nella pagina principale, è possibile generare la statistica sulla base di uno o più filtri.
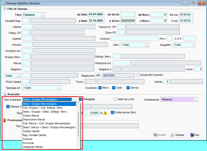
Nel box Tipo di Stampa è possibile definire come visualizzare la statistica, ad esempio è possibile visualizzare i prodotti divisi per gruppo merceologico oppure in ordine alfabetico.
Selezionando Stampa si aprirà un menù da cui sarà possibile
generare un file PDF o EXCEL; oppure stampare il documento
Per visualizzare la statistica a video, selezionare Anteprima
Le colonne indicano rispettivamente:
Le quantità vendute;
Il prezzo medio di vendita;
La somma delle vendite effettuate;
La somma degli acquisti;
Il prezzo medio di acquisto;
Il guadagno sulle vendite;
Il ricarico applicato al costo di acquisto;
Il margine di guadagno in percentuale;
In basso sono riportati i totali relativi ad ogni colonna.
Se il file si compone di più pagine, i totali saranno mostrati nell’ultima pagina.

